USC Student MarketplaceProposal

Summary of the Focus of the Site: Dorm/Apartment Marketplace

The USC Student Marketplace is a community-driven platform designed to help students buy, sell, and trade items within the campus community. Every semester, students move in and out of dorms and apartments, often with extra furniture, clothes, textbooks, electronics, or household goods they no longer need. Meanwhile, new students are searching for those exact items at affordable prices.

The site provides a centralized, safe, and organized way for USC students to connect, reducing waste and saving money while fostering a sense of community. Unlike generic resale apps (Craigslist, OfferUp, Facebook Marketplace), this project is hyper-localized and student-focused, prioritizing ease of use, trust, and convenience.

Core outcomes: save money, reduce waste, and build campus community through a trusted, student-only marketplace.

Notes on the Audience/s for the Project

Primary Audience

  • Incoming freshmen and transfer students who need affordable essentials when moving into dorms or apartments.
  • Upperclassmen and graduating seniors who want to get rid of items quickly before moving out.
  • Budget-conscious students looking for cheap alternatives to new purchases.
  • Eco-conscious students motivated by sustainability and waste reduction.

Secondary Audience

  • Student organizations (bulk exchanges for props, costumes, equipment).
  • USC housing communities seeking streamlined move-in/move-out cycles.

Discussion of the Underlying Data for the Site

Insights over time: most in-demand categories, average student resale prices, seasonal spikes (mini-fridges in August, couches in May), and sustainability metrics like estimated diversion from landfill.

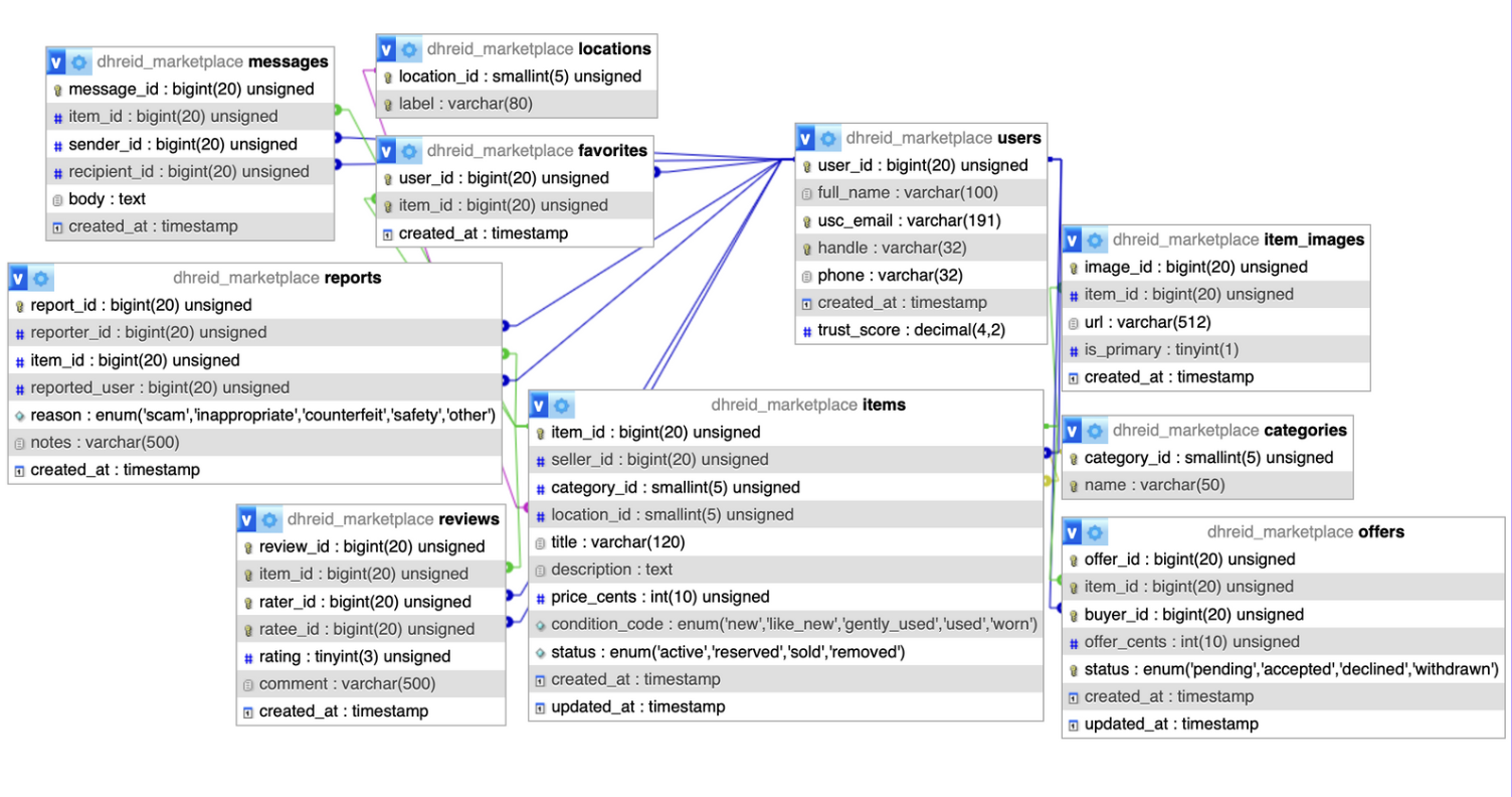
Initial Database Schema

Database schema diagram for USC Student Marketplace

Video Walkthrough of Slides

*Turn up volume, audio ended up being a bit quiet*